Вы когда-нибудь задумывались, почему, когда вы вводите номер карты на сайте, никто не знает, что вы написали? Не потому, что интернет — магия. А потому, что где-то в глубине всего этого процесса работает алгоритм шифрования RSA — один из самых важных, но почти невидимых инструментов цифровой безопасности. Рассказываем, что это такое, как он работает и как его правильно настроить.
Что такое алгоритм шифрования RSA? Простыми словами
Алгоритм шифрования RSA — это асимметричная криптосистема, которая позволяет двум сторонам обмениваться секретными данными, никогда не встречаясь и не зная друг друга. Она защищает ваши пароли, банковские переводы, электронные подписи и даже ваши сообщения в WhatsApp.
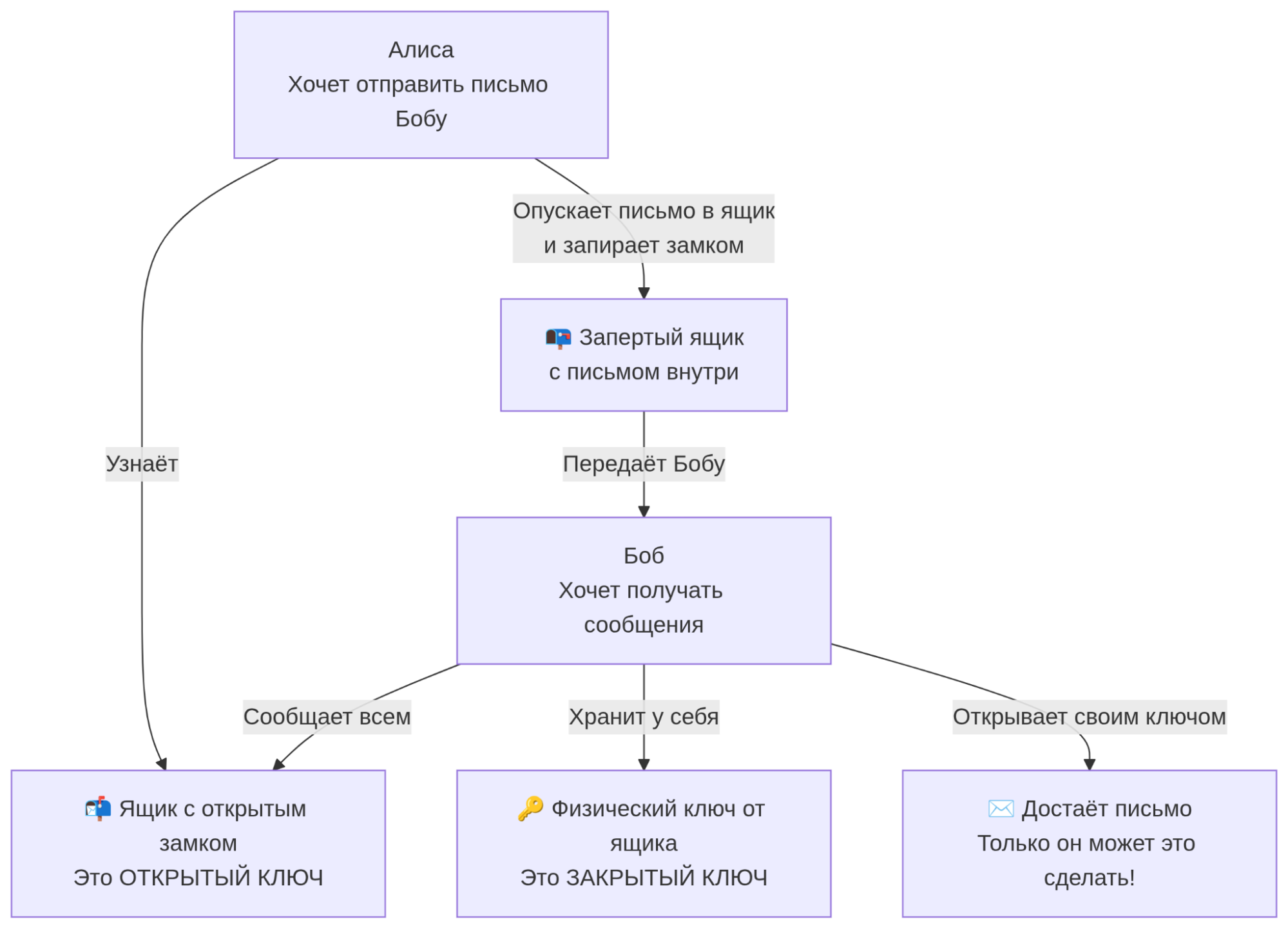
Это как если бы вы хотели отправить другу письмо, но не доверяли почте.
Вы даете ему открытый замок — тот, который можно закрыть, но нельзя открыть. Он кладет письмо в коробку, запирает ее вашим замком — и отправляет обратно. Теперь, даже если письмо перехватят, никто не сможет его прочитать. Потому что открыть его можете только вы — у вас есть закрытый ключ.
Это и есть асимметричное шифрование — ключи разные. В отличие от симметричного (где один ключ и для шифрования, и для расшифровки), здесь открытый ключ можно давать всем, а закрытый — хранить в секрете.

Назван алгоритм в честь трех математиков — Ривеста, Шамира и Адлемана — которые представили его в 1977 году. С тех пор он стал основой HTTPS, SSL, PGP, SSH и тысяч других систем, которые вы используете ежедневно.
Как работает алгоритм RSA? Без математики — только логика
Да, RSA строится на сложной теории чисел. Но вам не нужно понимать модульную арифметику, чтобы понять, как он работает.
Вот простая схема.
- Сначала генерируются два ключа.
- Выбирают два больших простых числа — скажем, p и q.
- На практике это числа из 600+ цифр.
- Умножают их: n = p × q. Это число становится основой обоих ключей.
- На основе него вычисляют еще два числа — e и d.
Открытый ключ — это пара (e, n). Его можно показать всем.
Закрытый ключ — это пара (d, n). Его хранят в секрете.
Когда вы отправляете данные — например, номер карты — система:
- преобразует их в число;
- возводит его в степень e по модулю n;
- получается зашифрованный код.
Сервер берет этот код, возводит его в степень d по модулю n — и получает исходное число.
Почему это работает?
Потому что математически легко перемножить два числа — но невозможно быстро разложить результат обратно на множители, если они достаточно большие. Это как найти, что 17 × 11 = 187 — легко. А теперь попробуйте угадать, какие два простых числа дали 187 — уже сложнее. А если число состоит из 2048 бит? Тогда даже суперкомпьютеру понадобится тысячи лет.
Где мы встречаем RSA каждый день
Вы думаете, RSA — это что-то для программистов? Нет. Он работает за кулисами — и вы сталкиваетесь с ним десятки раз в день.
Каждый раз, когда вы заходите на сайт с https://, ваш браузер и сервер используют RSA. Сервер отправляет открытый ключ через SSL-сертификат. Браузер шифрует временный сессионный ключ — и отправляет его. После этого весь трафик шифруется быстро, но ключ для него был передан через RSA.
Без RSA HTTPS бы не существовал. Вы не могли бы безопасно войти в банк, купить билеты или просто залогиниться в почту.
Когда вы скачиваете обновление Windows или Telegram, и система говорит: «Подпись верна» — это RSA. Разработчик подписал файл своим закрытым ключом. Ваш компьютер проверил подпись с помощью его открытого ключа — и убедился: файл не трогали.
Подписание договоров через госуслуги? Переводы в Сбер или Тинькофф? Криптовалютные кошельки? Все это — RSA.
Важно: RSA не шифрует весь файл. Он только передает ключ. Основное шифрование делает AES — он быстрее. RSA — это ключ от двери. После нее начинается скоростной коридор.
Почему RSA можно взломать — и как этого не допустить
RSA — надежен. Но только если используется правильно. Есть три главные ошибки, которые делают его уязвимым:
- Короткие ключи.
Ключ в 512 бит — это как замок от детской игрушки. Его взломали еще в 1999 году. Ключ в 1024 бита считается небезопасным. Минимальный стандарт сегодня — 2048 бит. Для финансовых систем и госзаказов — 3072 или 4096 бит. Если вы пользователь — убедитесь, что сайты, где вы вводите данные, используют 2048+ бит. Если вы разработчик — никогда не используйте ключи короче 2048 бит.
- Слабый генератор случайных чисел.
RSA требует по-настоящему случайных простых чисел. Если генератор предсказуем — злоумышленник может угадать p и q. В 2008 году ошибка в Debian OpenSSL привела к тому, что сотни тысяч SSL-сертификатов были сгенерированы с одинаковыми числами. Их легко взломали. Решение — использовать проверенные библиотеки и системы с высокой энтропией, как /dev/urandom в Linux. - Отсутствие набивки (padding).
Если шифровать «голое» сообщение — можно угадать шаблоны. Два одинаковых номера карт дадут одинаковый шифр. Решение — OAEP. Это схема, которая добавляет случайность. Современные библиотеки делают это автоматически — просто не отключайте.
Будущее RSA: квантовый вызов
Да, RSA не идеален. Главная угроза — квантовые компьютеры. Алгоритм Шора, работающий на квантовом компьютере, может факторизовать большие числа за часы — вместо тысяч лет. Это означает: RSA-2048 станет уязвимым.
Пока таких компьютеров нет. Но атака «собери сейчас, расшифруй позже» уже существует. Хакеры могут перехватить ваши зашифрованные данные сегодня — и расшифровать их через 10 лет, когда появятся квантовые машины.
Что делают профессионалы?
NIST уже стандартизировал первые постквантовые алгоритмы: CRYSTALS-Kyber, Dilithium. Компании переходят на гибридные схемы: RSA + новый алгоритм. Банки, госструктуры — уже тестируют переход.
Но RSA не исчезнет завтра. Он установлен в миллионах устройств — от смартфонов до банковских терминалов. Он работает в старых системах, которые не обновляют десятилетиями. RSA до сих пор — самый надежный способ обмена ключами для классических компьютеров.
RSA не устарел. Просто это больше не единственный вариант. Для большинства задач он остается безопасным. Для долгосрочных проектов стоит готовиться к переходу.
RSA vs ECC: почему все чаще выбирают эллиптические кривые
Мы упомянули, что RSA — медленный. Вот почему все больше систем переходят на ECC — криптографию на эллиптических кривых.
ECC дает ту же защиту, что RSA-2048, но ключом в 10 раз короче.
256 бит против 2048. Это важно для мобильных устройств, IoT-датчиков, блокчейна. Но ECC менее распространен. Если вы не разработчик — это не ваша проблема. Ваш браузер и банк сами выберут лучший вариант.
Как проверить, что RSA работает правильно на сайте
Просто откройте любой сайт с https:// — например, ваш банк или магазин. Посмотрите на значок замка в адресной строке. Если там написано «2048 бит» или выше — все в порядке. Если написано «1024 бит» — сайт использует устаревший стандарт. Такие сайты могут быть менее защищены, и лучше не вводить на них чувствительные данные.
Там может появиться информация типа: «Сертификат действителен» или «Шифрование: 2048 бит». Если там написано «2048 бит» или выше — все в порядке. Если написано «1024 бит» — сайт устарел. Такие сайты могут быть опасны.
Для тех, кто хочет проверить надежность своего ресурса: SSL Labs — бесплатный сервис, который за пару секунд скажет, насколько безопасен ваш сайт.
RSA — это не про математику, а про свободу
Алгоритм шифрования RSA — не просто формула. Это результат усилий трех математиков — Ривеста, Шамира и Адлемана — которые хотели, чтобы вы могли жить в цифровом мире и не боялись за свои данные.
Но пока он работает — вы можете:
— оплачивать покупки онлайн;
— писать конфиденциальные письма;
— доверять цифровым подписям.
Если вы не разработчик — вам не нужно знать, как он работает. Но вы должны знать: без правильного RSA ваша безопасность — иллюзия. Проверяйте сертификаты. Не игнорируйте предупреждения браузера. Поддерживайте обновления. Потому что безопасность — это не про технологии. Это про осознанный выбор.
Коротко об алгоритме RSA
Алгоритм шифрования RSA — это асимметричная система, где данные шифруются открытым ключом, а расшифровываются закрытым.
Он работает за кулисами: в HTTPS, цифровых подписях, банках.
Безопасен, если используется с ключом 2048–4096 бит и правильной набивкой (OAEP).
Его главная угроза — квантовые компьютеры, но они пока не созданы.
Сейчас RSA — не единственный вариант, но еще один из самых надежных.
Чтобы защитить себя — проверяйте, что сайты, где вы вводите данные, используют 2048-битные ключи.
RSA — не про математику. Это про вашу возможность жить в цифровом мире в безопасности.
