Залить сайт, скачать файлы с сервера или загрузить обновление — все это можно сделать с помощью FTP. В статье рассказываем, как быстро подключиться тремя разными способами.
Что такое FTP
FTP (File Transfer Protocol) — это протокол передачи файлов между компьютером и сервером. Им пользуются веб-разработчики, администраторы и контент-менеджеры, например, для загрузки сайта, обновления файлов, резервного копирования и администрирования проектов.
FTP позволяет:
- загружать данные на сервер;
- скачивать файлы с сервера;
- редактировать структуру каталогов;
- управлять файлами проекта.
При этом классический FTP не шифрует данные, поэтому в современных проектах чаще применяют защищенные версии — FTPS или SFTP.

Что нужно для подключения по FTP
Для подключения по FTP надо знать:
- Хост — адрес FTP-сервера (например, ftp.example.com или IP-адрес 192.168.1.10).
- Логин — имя пользователя.
- Пароль — добавляется автоматически при создании пользователя.
- Порт подключения — 21 для FTP/FTPS и 22 для SFTP.
- Тип подключения — FTP без шифрования, FTPS с SSL-сертификатом или SFTP для безопасного соединения через SSH.
- Корневая папка (необязательно) — определяет, с какого каталога начинается доступ.
Эти данные можно взять у хостинг-провайдера или администратора сервера.
Как подключиться по FTP
Есть несколько способов, как подключиться к серверу через FTP.
Способ 1. Через браузер
Используется, когда надо быстро получить доступ к серверу без установки дополнительных программ. Для этого:
- Откройте любой доступный браузер.
- Введите в адресной строке: ftp://IP-адрес_хоста.
- Нажмите Enter.
- В появившемся окне введите логин и пароль.
Главные минусы этого способа — отсутствие поддержки SFTP и ограниченный функционал. Нельзя загружать сразу много файлов и папок, ставить файлы в очередь и возобновлять загрузку при обрыве.

Способ 2. Через FTP-клиент
Самый удобный и надежный способ подключиться к серверу. FTP-клиенты поддерживают шифрование, очередь загрузок и имеют наглядный графический интерфейс.
Популярные FTP-клиенты:
- Windows: FileZilla, WinSCP, Cyberduck.
- Linux: FileZilla, LFTP, NcFTP.
- macOS: FileZilla, Cyberduck, Transmit.
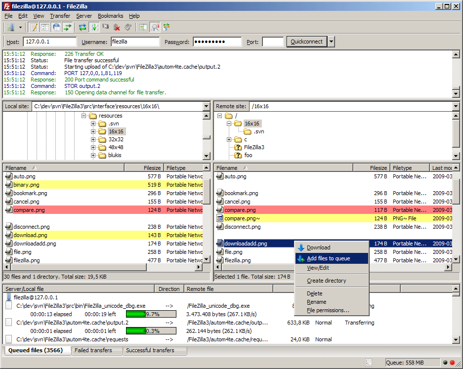
Например, чтобы подключиться через FileZilla:
- Установите и запустите FileZilla.
- Заполните поля сверху: хост, логин, пароль, порт (21 или 22).
- Нажмите «Быстрое соединение».
После подключения появится графический интерфейс. Слева будут файлы на вашем компьютере, справа — файлы на сервере. Их можно перетаскивать между панелями, чтобы загрузить или скачать нужный файл.

Способ 3. Через командную строку
Этот способ обычно используют администраторы. Чтобы подключиться:
- Откройте командную строку.
- Введите ftp и нажмите Enter.
- Введите команду open наименование_хоста.
- Введите логин и пароль.
Для дальнейшей навигации используйте команды:
- dir — показать список файлов;
- cd — перейти в папку;
- get — скачать файл;
- put — загрузить файл;
- quit — выйти и т.д.

Частые ошибки при подключении по FTP
Иногда при работе с FTP возникают ошибки:
- Не удается подключиться к серверу: проверьте введенный адрес и порт.
- Ошибка авторизации: неверно указан логин, пароль или тип подключения.
- Нет доступа к файлам: у пользователя недостаточно прав, нужно проверить корневую директорию.
- Разрыв соединения: проверьте настройки брандмауэра или попробуйте перейти в пассивный режим (PASV). Его можно активировать в настройках FTP-клиента. В пассивном режиме клиент сам инициирует оба соединения — и управляющее, и информационное, а не ждет, пока сервер подключится к нему.

Как работает FTP. Источник
Советы по работе с FTP
Чтобы сделать работу с сервером удобнее и безопаснее:
- Используйте SFTP: он шифрует данные. Классический FTP передает информацию в открытом виде и подходит только для тестовых задач.
- Не храните пароли в доступе: лучше используйте менеджер паролей, особенно при работе с коммерческими сайтами и клиентскими проектами.
- Делайте резервные копии: перед удалением или обновлением файлов скачайте текущую версию и создайте бэкап на хостинге. Это поможет быстро восстановить сайт в случае ошибки.
- Не используйте FTP для конфиденциальных данных: он не подходит для передачи ключей, токенов, резервных копий без шифрования.
- Проверяйте, в какой папке работаете: перед загрузкой убедитесь, что находитесь в нужной директории, чтобы не потерять файлы.

Главное о том, как подключиться к серверу по FTP
- FTP — быстрый способ передачи файлов между компьютером и сервером.
- Для подключения по FTP нужно знать: хост, логин, пароль, номер порта и тип соединения.
- Есть разные способы подключения по FTP: с помощью браузер, через FTP-клиент или командную строку.
- Для регулярной работы есть FTP-клиенты, например, FileZilla. Они поддерживают безопасные протоколы и имеют понятный интерфейс.
- SFTP лучше, чем FTP, т.к. шифрует данные.
- При проблемах с подключением попробуйте включить пассивный режим (PASV) в настройках FTP-клиента.
